|
Beamable SDK
|


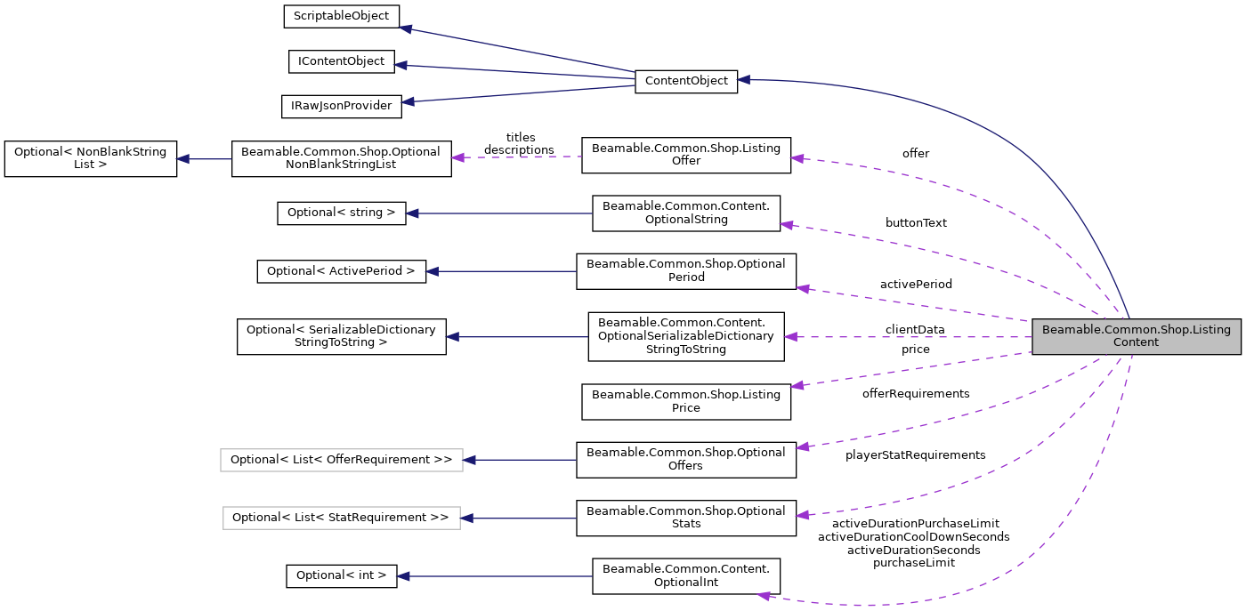
Public Attributes | |
| ListingPrice | price |
| ListingOffer | offer |
| OptionalPeriod | activePeriod |
| OptionalInt | purchaseLimit |
| OptionalStats | playerStatRequirements |
| OptionalOffers | offerRequirements |
| OptionalSerializableDictionaryStringToString | clientData |
| OptionalInt | activeDurationSeconds |
| OptionalInt | activeDurationCoolDownSeconds |
| OptionalInt | activeDurationPurchaseLimit |
| OptionalString | buttonText |
Public Attributes inherited from Beamable.Common.Content.ContentObject | |
| string | ContentVersion => Version |
| string | ContentType => _contentTypeName ?? (_contentTypeName = GetContentTypeName(GetType())) |
| string | Id => $"{ContentType}.{ContentName}" |
Public Attributes inherited from UnityEngine.ScriptableObject | |
| string | name |
Additional Inherited Members | |
Public Member Functions inherited from Beamable.Common.Content.ContentObject | |
| void | SetIdAndVersion (string id, string version) |
| ContentObject | SetContentName (string newContentName) |
| void | BroadcastUpdate () |
| virtual void | Validate (IValidationContext ctx) |
Validate this ContentObject. More... | |
| bool | HasValidationErrors (IValidationContext ctx, out List< string > errors) |
| bool | HasValidationExceptions (IValidationContext ctx, out List< ContentException > exceptions) |
| List< ContentValidationException > | GetMemberValidationErrors (IValidationContext ctx) |
| string | ToJson () |
Static Public Member Functions inherited from Beamable.Common.Content.ContentObject | |
| static string | GetContentTypeName (Type contentType) |
| static string | GetContentType< TContent > () |
| static TContent | Make< TContent > (string name) |
Static Public Member Functions inherited from UnityEngine.ScriptableObject | |
| static T | CreateInstance< T > () |
Properties inherited from Beamable.Common.Content.ContentObject | |
| string | ContentName [get] |
| string | Version [get] |
| string[]?? | Tags [get, set] |
Properties inherited from Beamable.Common.Content.IContentObject | |
| string | Id [get] |
| string | Version [get] |
| string[] | Tags [get] |
Events inherited from Beamable.Common.Content.ContentObject | |
| ContentDelegate | OnChanged |
1.8.17